This two-part blog series is intended to be a step-by-step overview on how to set up and utilize an MS SQL Server and WinCC OA’s NextGen Archive (NGA). Information for a general setup exists via the WinCC OA Documentation (see Further Reading/Links), but this walkthrough aims to be more detailed and explicit in the necessary steps.
- How To Create a Microsoft SQL Server Install for NextGen Archiving
- How to Configure NextGen Archiving in WinCC OA to use Microsoft SQL Server
1. Notes/Prerequisites
Required Programs:
- Microsoft SQL Server (installation instructions in part 2a)
- Microsoft SQL Server Management Studio
- Microsoft SQL Server Configuration Manager (installed alongside Microsoft SQL Server)
This demo was implemented using:
- WinCC OA 3.18 P006
- Microsoft SQL Server 2022 Express
- NOTE: Other versions of MS SQL may work with NGA, but it has not yet been verified by DMC.
- Microsoft SQL Server Management Studio 18
- Windows 11
Assumptions:
- Proper licensing for NGA is configured.
- The OS user has Windows administrator privileges.
3. WinCC OA
3.1 Project Setup
- Create a new project with NGA configured
- When creating a new project, proceed with the project setup as normal
- Under the “General Settings” step, ensure that the Use NextGenArchiver option is selected
- For this demo, I’m creating a project titled NGA_Demo located in the “C:/WinCC_OA_Proj” directory

If converting an existing project from HDB/RDB to NGA, then follow these steps in the “Converting existing project to NextGen Archiver Project” section: NGA Notes and Restrictions
3.2 NGA Configuration
It’s time to fire up OA and open GEDI
- Create new back-end
- Navigate to the “Database Engineering” window via “SysMgm/Database/Database Engineering”
- Under the “Backend list”, click the + icon (Add new backend)
- Name the Backend a user-friendly name
- I used the title MSSQLEXPRESS
- NOTE: The Backend name does not need to match the server name, so use a name that makes most sense for your application


2. Configure the MS SQL Backend “General Settings – Basic Configuration”
- Specify the following parameters
| Parameter | Value |
| Name | <User-friendly backend name> |
| Profile | MSSQL_nonRedundant |
| Database Connection | <host>/<SERVER NAME> |
| Database Username | <winccoaUsername from db.windows.config> |
- Notes:
- The Profile option cannot be changed later
- If using a redundant server, use the MSSQL option for Profile
- Don’t worry about specifying the Password, the field will clear upon initial configuration saving
- Click the Password field, enter the winccoaPassword from db.windows.config, and click OK


3. Configure the MS SQL Backend “Extended Settings”
- Specify the following parameters
| Parameter | Value |
| Database Control/ Execution File | NGAMSSQLServerBackend |
| Database specific configuration/db.database | < dbName from db.windows.config> |

4. Finish MS SQL Backend setup
- Select the Active option
- Click Save

3.3 Archive Group Configuration
Now that the database connection has been established, we can set up Archive Groups
- Create new archive group
- Navigate to the “Runtime Engineering” window via “SysMgm/Database/Runtime Engineering”
- Under the “Archive Groups”, click the + icon (Add a new group)
- Name the Archive Group
- I used the title DEMO
- Ensure the Active option is selected
- Configure the “Storage Settings” section as desired
- Click Save




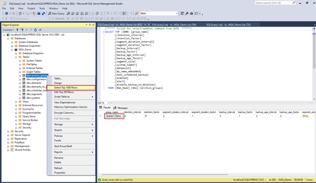
2. Verify SQL Archive Group Creation
- Open Microsoft SQL Server Management Studio,
- Right-click dbo.archive_groups and select the Select Top 1000 Rows option
- The new archive group should be visible in the “Results” section

3.4 DPE Archive Configuration
Now that we’ve created an archive group, we can apply the archive group to a DPE so that its historical data can be logged and tracked.
- Insert_archive config
- Within PARA, right-click the target DP or DPE and select the Insert config option
- Select Archive settings
- Click OK


2. Select archive group
- Underneath the target DP/DPE, select the new _archive option
- Select the desired archive group in the “Archive Group” drop-down
- Ensure the Active option is selected
- Click OK

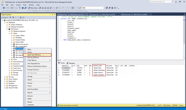
3. Verify SQL Archive Group Application
- Open Microsoft SQL Server Management Studio
- Right-click dbo.elements and select the Select Top 1000 Rows option
- The newly-configured DPE(s) should be visible in the “Results” section

3.5 Data Retrieval
Now that DPEs have been configured with archiving capabilities, we can now retrieve DPEs’ historical data
- Verify SQL DPE Archiving
- Open Micorosft SQL Server Management Studio
- Right click dbo.event_<segment_id>_a and select Select Top 1000 Rows
- The segment_id for each archive group can be found in the dbo.segments table
- If values have been changed since archiving was configured, entries should be visible in the “Results” section

2. Retrieve historical data
- The WinCC OA functions dpGetPeriod() and dpQuery() can be used to retrieve historical data
- The two examples below demonstrate a test panel running each of the two aforementioned functions and printing the results to the Log Viewer
- The returned data should reflect that viewed in the Micorosft SQL Server Management Studio tables
- Be sure to understand your server’s backup and retention policy to determine what data and how much historical information can be accessed
NOTE: For help writing SQL queries, use the SQL Panel found in SysMgm/Reports/SQL-Query



3. Further Reading/References
- MS SQL® Server Installation guide
- Software requirements
- Configure the Windows Firewall to allow SQL Server access
Learn more about our Manufacturing Automation and Intelligence expertise and contact us for your next project.







